数字创新中心

Center for Digital Innovation

SCANeXt: Enhancing 3D medical image segmentation with dual attention network and depth-wise convolution

Yajun Liu, Zenghui Zhang, Jiang Yue, Weiwei Guo

Heliyon (2024)

摘要/Abstract

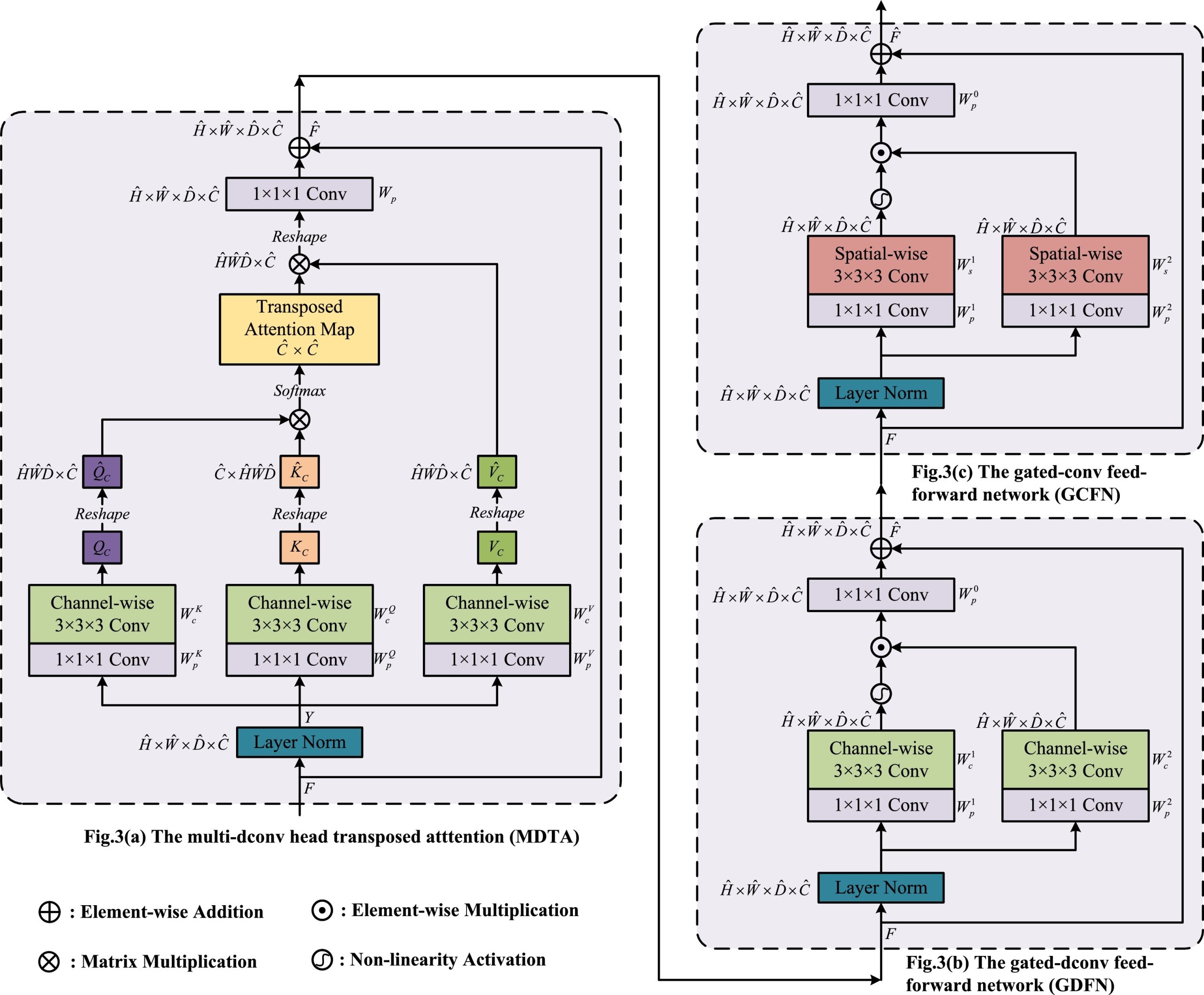
现有的 3D 医学图像分割方法通常可分为基于卷积或基于 Transformer 的方法。虽然卷积神经网络 (CNN) 在提取局部特征方面表现出色,但它们在捕捉全局表征方面遇到了挑战。相比之下,视觉 Transformer 中存在的连续自注意模块擅长捕捉长距离依赖关系并实现扩大的感受野。在本文中,我们提出了一种用于 3D 医学图像分割的新方法,称为SCANeXt 。我们的方法结合了双重注意(空间和通道注意)和 Conv NeXt的优势,以增强 3D 医学图像的表征学习。具体而言,我们提出了一种新颖的自注意机制,旨在涵盖整个特征维度的空间和通道关系。为了进一步提取多尺度特征,我们在双重注意块之后引入了一个受 ConvNeXt 启发的深度卷积块。在 Synapse、BraTS 和 ACDC 三个基准数据集上进行的大量评估证明了我们提出的方法在准确性方面的有效性。我们的 SCANeXt 模型在 ACDC 数据集上取得了最先进的结果,骰子相似度得分为 95.18%,远远优于当前方法。

Existing approaches to 3D medical image segmentation can be generally categorized into convolution-based or transformer-based methods. While convolutional neural networks (CNNs) demonstrate proficiency in extracting local features, they encounter challenges in capturing global representations. In contrast, the consecutive self-attention modules present in vision transformers excel at capturing long-range dependencies and achieving an expanded receptive field. In this paper, we propose a novel approach, termed SCANeXt, for 3D medical image segmentation. Our method combines the strengths of dual attention (Spatial and Channel Attention) and ConvNeXt to enhance representation learning for 3D medical images. In particular, we propose a novel self-attention mechanism crafted to encompass spatial and channel relationships throughout the entire feature dimension. To further extract multiscale features, we introduce a depth-wise convolution block inspired by ConvNeXt after the dual attention block. Extensive evaluations on three benchmark datasets, namely Synapse, BraTS, and ACDC, demonstrate the effectiveness of our proposed method in terms of accuracy. Our SCANeXt model achieves a state-of-the-art result with a Dice Similarity Score of 95.18% on the ACDC dataset, significantly outperforming current methods.

相关信息/Info

作者/Authors

链接/Link

Yajun Liu, Zenghui Zhang, Jiang Yue, Weiwei Guo

https://www.cell.com/heliyon/fulltext/S2405-8440(24)02806-8

图片/Figures