数字创新中心

Center for Digital Innovation

From hmi to hri: Human-vehicle interaction design for smart cockpit

Xiaohua Sun, Honggao Chen, Jintian Shi, Weiwei Guo, Jingcheng Li

Human-Computer Interaction. Interaction in Context: 20th International Conference, HCI International 2018, Las Vegas, NV, USA, July 15–20, 2018, Proceedings, Part II 20

摘要/Abstract

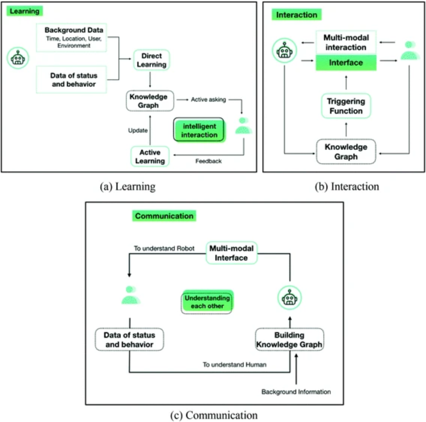
HMI是指从汽车作为机器的角度出发的人机交互设计。然而,随着智能座舱需求的快速增长,如果我们仍然从面向控制的机器接口角度进行设计,就会对智能交互和互联服务的设计产生很大的限制。通过将概念从人机交互(HMI)转换为人机交互(HRI),可以极大地为与汽车作为智能系统的自然交互的发展开辟创新空间。这也使得进一步关注诸如通过智能交互实现系统自适应学习等主题成为可能。从人机交互的角度进行设计对于自动驾驶汽车来说更为重要,它可以为用户提供从驾驶控制到车载功能和互联服务更加一致的智能体验。我们在本文中介绍了我们从HRI角度设计人车交互的方法,该方法进一步由三部分组成:智能感知、预测和决策模块、自适应用户界面模块和智能语音模块。

HMI is used to refer to human-vehicle interaction design from the perspective of taking car as a machine. However, with the quick increase of demand for smart cockpit, it would put strong constraints to the design of intelligent interactions and connected services if we still design from the perspective of control-oriented interface with a machine. By switching the concept from Human Machine Interaction (HMI) to Human Robot Interaction (HRI) can instead greatly open up the space of innovation for the development of natural interactions with the car as an intelligent system. This also make it possible to further focus on topics such as adaptive learning of the system through smart interaction. Designing from the perspective of human robot interaction is even more important for autonomous vehicles, which can provide to users a more consistent intelligent experience from driving control to in-vehicle functions and connected services. we introduce in this paper our approach in designing human-vehicle interaction from the HRI perspective, which is further composed of three parts: the intelligent sensing, predicting, and decision-making module, the adaptive user interface module, and the intelligent voice module.

相关信息/Info

作者/Authors

链接/Link

Xiaohua Sun, Honggao Chen, Jintian Shi, Weiwei Guo, Jingcheng Li

https://link.springer.com/chapter/10.1007/978-3-319-91244-8_35

图片/Figures